拖拉拽编排数据存储
一、介绍
通过 Flowgram.ai 框架,实现项目中 AI Agent 的拖拉拽编排能力,以增强用户的易用性。
这一部分的拖拉拽功能主要用于串联 AI Agent 所需的组件,包括 client、prompt、advisor 和 model(API)。通过拖拉拽的方式,替代了 AI 客户端配置(ai_client_config)中需要手动维护的数据关系链。
本节将首先完成拖拉拽页面的搭建以及数据存储的处理。对于后端开发人员而言,不必深入学习前端代码,能够顺利使用该功能即可。在面试中,通常更看重项目的完整性,而不会要求后端开发人员精通前端技术。因此,如果你不熟悉前端代码,不必过于担心。
二、实现效果
如图,是通过拖拉拽实现的 Ai Agent 编排效果;

在创建过程中,Agent 表示用户本次新建的智能体。该智能体所需的 Client,以及 Client 所依赖的 Advisor、Prompt、Model、MCP 等组件,可以通过前端页面的拖拽方式进行可视化编排与连接。
这些节点所需的数据均由服务端接口提供。例如,Client 节点通过接口获取可用的客户端数据,Model 节点获取模型信息,而后续关联的 MCP 工具则可根据需要自由组合,实现灵活配置。
三、工程实现
1. 前端

在前端页面中,有一个拖拽后的保存按钮,点击后将输出一个 JSON 格式的打印。这是原本由 flowgram.ai。您也可以按照官网的教程进行配置,并体验该功能。
在这里,我们需要分析整个配置过程中,后端需要提供哪些支持能力。这些能力包括:拖拽数据的存储接口,以及各个节点从服务端拉取数据的接口,以便前端进行渲染展示和配置选择。
1.1 工程能力介绍

- 这部分都是前端内容,如果前端能力不是太好,可以使用 aicoding 工具来实现。
1.2 JSON 格式数据

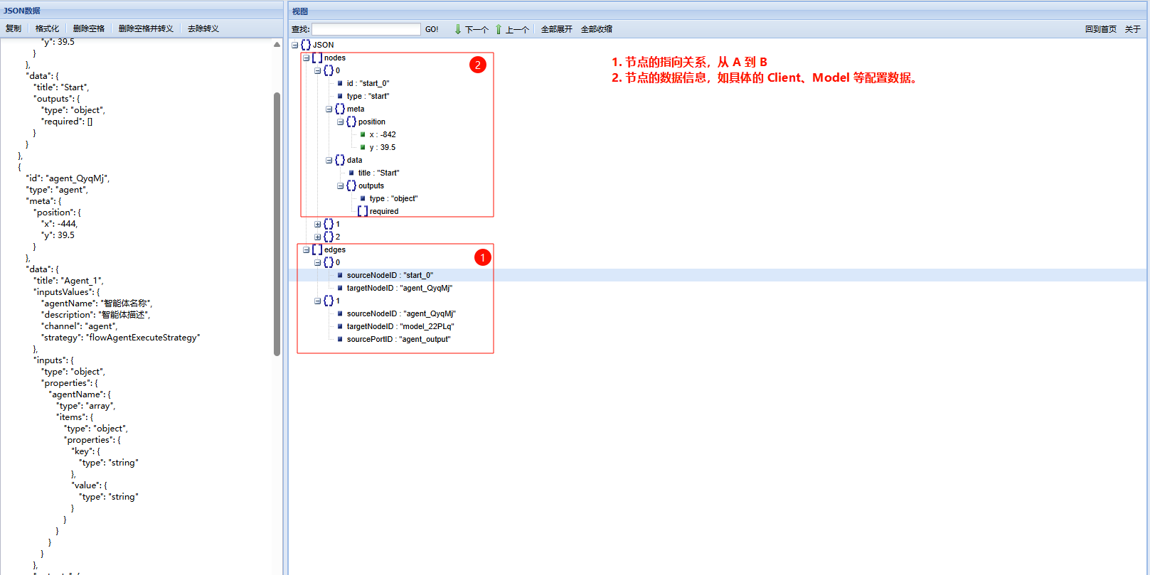
- 点击保存后,对应的 JSON 数据。这套数据就可以解析存储。
1.2 节点接口演示(model)

在 nodes 部分,您可以根据自己的需求添加或调整拖拽的节点。
这些节点中,除了像 agent 这样新创建的节点外,model、prompt、tool_mcp、advisor 和 client 等节点,都是通过服务端接口拉取的数据,之后由前端页面根据用户选择进行使用即可。
2. 库表(设计)

结合前端页面的拖拽需求,为了实现节点数据的保存,本节新增了一张数据库表用于存储相关数据。
注意:在学习和测试前,请务必导入本节的最新数据库表。
3. 后端(接口)

本次需要实现的后端接口均位于 trigger 下的 admin 目录中,主要涉及剩余的 CRUD 操作。
由于功能较为简单,无需进行复杂的数据转换,因此我们在此采用了通过 trigger 引入基础设施层(infrastructure),直接进行数据库操作。
具体的接口细节,可以参考项目代码。
3.1 拖拉拽存储
/**
* 保存拖拉拽流程图配置
*
* @param request 配置请求参数
* @return 保存结果
*/
Response<String> saveDrawConfig(AiAgentDrawConfigRequestDTO request);在 AiAgentDrawAdminController 中,新增了 saveDrawConfig 接口方法,用于前端保存数据。
该接口方法会解析 JSON 结构,并分别存储 Agent 和链路关系数据。
3.2 节点接口演示(model)
@Override
@GetMapping("/query-enabled")
public Response<List<AiClientModelResponseDTO>> queryEnabledAiClientModels() {
try {
log.info("查询所有启用的AI客户端模型配置请求");
List<AiClientModel> aiClientModels = aiClientModelDao.queryEnabledModels();
// PO转DTO
List<AiClientModelResponseDTO> responseDTOs = aiClientModels.stream()
.map(this::convertToAiClientModelResponseDTO)
.collect(Collectors.toList());
return Response.<List<AiClientModelResponseDTO>>builder()
.code(ResponseCode.SUCCESS.getCode())
.info(ResponseCode.SUCCESS.getInfo())
.data(responseDTOs)
.build();
} catch (Exception e) {
log.error("查询所有启用的AI客户端模型配置失败", e);
return Response.<List<AiClientModelResponseDTO>>builder()
.code(ResponseCode.UN_ERROR.getCode())
.info(ResponseCode.UN_ERROR.getInfo())
.data(null)
.build();
}
}- 在 AiClientModelAdminController 接口服务中,提供了查询可用客户端模型的接口,用于前端通过该接口获取数据并进行渲染。
四、测试验证
注意:在测试之前,请将本节新增的数据库表导入到你的数据库中。
启动后端服务:ai-agent-station-study
启动前端服务:ai-agent-station-study-front
