一、本章介绍
站在技术视角,分析 AI Agent 脚手架项目,这样一个产品功能需求的背景、诉求和目的。
首先,脚手架本质上是一种工程化模板体系,可视为标准化的项目骨架。通过少量参数化配置,即可自动完成 IntelliJ IDEA 项目的初始化搭建,并预置常用的基础组件与通用能力,避免在每次新项目启动时重复进行工程结构、依赖管理与基础服务的手动构建。
那么,为什么强调“技术视角”?
在互联网企业中,项目来源通常可以划分为两种类型:其一是围绕具体业务场景展开的产品型需求,其二是由研发体系主导的技术建设类项目(或由基础架构团队牵头打造的技术平台型产品)。后者的核心目标在于提升整体研发效能,减少在支持业务过程中产生的重复性工程工作,并通过统一规范与抽象能力沉淀,推动研发流程的标准化与体系化。
自2025年起,互联网行业加速推进 AI 技术对业务场景的深度赋能,AI 能力逐步渗透至各类应用场景,构建多形态的 AI Agent 智能体系统将成为常态化需求。在此背景下,工程初始化与能力集成的复杂度显著提升。为应对高频且结构相似的项目构建需求,亟需建立统一的标准化工程框架,以支持快速创建项目、沉淀通用能力模块,并在整体上降低使用门槛与研发成本,提高组织级交付效率。
二、项目背景
互联网企业构建业务场景下的 AI Agent 智能体,提供统一标准与便捷易用的脚手架。
为什么要创建脚手架?
回归本质,当前大规模语言模型(LLM)的接入方式仍以 HTTP 响应式接口调用 为主。随着应用需求持续增长,各团队在业务侧反复封装 AI HTTP 接口,带来了实现口径不一致、重复建设与维护成本上升等问题。为降低接入与封装复杂度,业界逐步演进出以 AI SDK 方式对接的设计与实现,从而显著提升开发效率与集成体验。
随后,AI 能力不再局限于“单次调用-单次返回”的基础模式,而是进一步引入 RAG(检索增强生成)知识库、Tool 工具调用(如 Function、MCP)等关键能力。同时,不同厂商的大模型(OpenAI、Google、智谱、阿里千问等)在接口协议、能力边界与参数语义上存在差异,导致多模型协同与切换成本较高。在此背景下,类似 Spring AI 的统一抽象与编排类产品应运而生,帮助开发者以更一致的方式完成多模型接入、配置管理与能力扩展。
进入下一阶段,随着 智能体(AI Agent) 概念兴起,系统建设开始从“能力调用”升级为“流程编排与自治执行”。开发者需要构建支持 顺序执行、循环执行(分析与决策)、并行执行 等复杂控制流的智能体方案,并在工程化层面解决状态管理、工具编排、异常恢复与可观测性等问题。Google 发布的 ADK(Agent Development Kit) 智能体框架,在一定程度上标志着该阶段逐步走向工程成熟,并呈现出标准化与生态化的发展趋势。

综上所述,构建一个完整的智能体系统,需要对前述各类技术体系与核心能力进行系统化整合与协同应用。为实现技术规范统一、开发流程标准化以及整体易用性的提升,有必要建设一套统一的 AI Agent 智能体开发框架。该框架旨在抽象并封装底层通用能力,消除重复性与高复杂度的工程环节,降低开发门槛,从而支持业务能力的快速集成与规模化落地,加速智能体应用的高效构建与迭代。
三、产品方案
1. 产品概述
AI Agent Scaffold 是一套构建于 Google ADK 之上,并兼容 Spring AI / LangChain4j(支持扩展接入其他主流框架)的 AI Agent 智能体应用开发框架体系。该脚手架以模块化与标准化为设计核心,为智能体项目提供统一的工程基础与能力支撑。
基于该脚手架创建项目后,可通过 yml 配置文件完成核心能力编排与参数化定义(涵盖 API、Model、Tool、Prompt、Workflow 等关键要素),实现智能体应用的快速初始化与结构化搭建。框架在保证高可扩展性的同时,支持与现有业务系统进行低成本集成与平滑对接,显著降低开发复杂度,提升智能体应用的构建效率与交付质量。
2. 架构模型
2.1 智能体设计
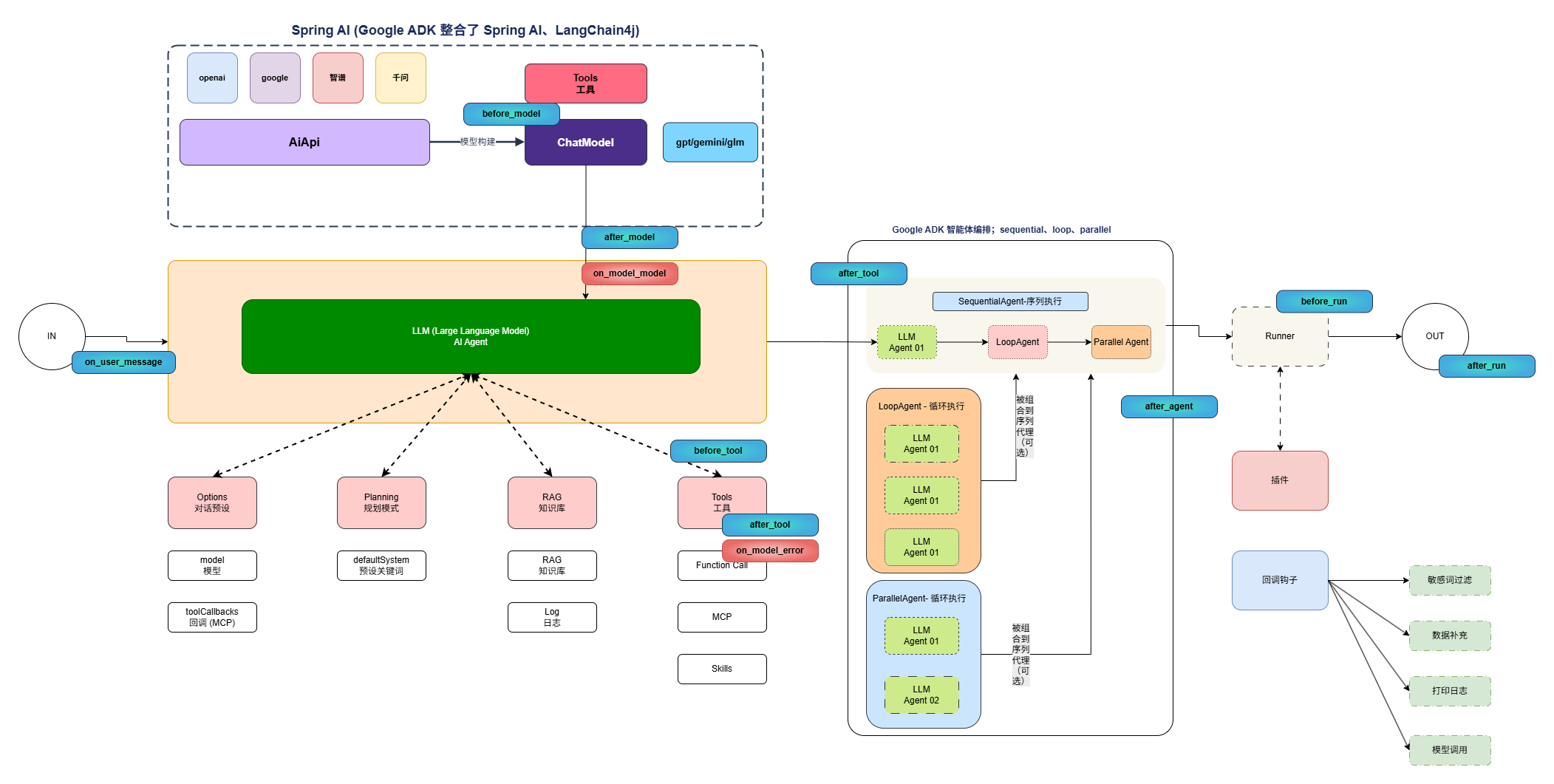
如图,一整套智能体构建的方案设计图;

背景,2025 年 11 月 27 日,Google 在 Maven 中央仓库正式发布了 ADK 0.4.0 版本。该版本首次引入了对 Spring AI 的官方集成能力(google-adk-spring-ai)。基于这一版本特性,我决定围绕这套技术组合体系,构建一套面向企业级应用的智能体脚手架方案。
首先,Google ADK 本身是一套面向智能体构建的框架体系。它原生支持对接各类主流大模型 API,并能够直接构建 ChatModel 进行交互式调用。但在融合 Spring AI 与 LangChain4J 之后,其整体生态兼容性与企业落地能力显著增强,使得已经采用这些技术栈的企业在接入 Google ADK 时更加顺畅、低成本,因此更具吸引力。
其次,Spring AI 主要解决的是 AI 接入链路中的“前半段能力”。它可以帮助开发者高效封装 AI API、模型适配、Prompt 管理、RAG 检索增强以及 Tool(Function、MCP)等能力,从而快速构建一个完整的单体 AI Agent 服务(也可以理解为一个标准化的 AI 客户端)。
然后,Google ADK 关注的核心问题则是:多个 AI Agent 之间如何进行流程编排与协同执行。其内置支持多种执行模式,包括 Sequential(顺序执行)、Loop(循环执行)、Parallel(并行执行)。这些执行模式不仅可以独立使用,还可以进行嵌套与组合,例如将 Parallel 或 Loop 作为节点编排进 Sequential 中形成更复杂的执行流程(参考图中颜色区分)。其中浅绿色代表大模型服务节点,这些节点可以被深浅黄或浅蓝模块进行封装后,再统一编排至 SequentialAgent 中实现顺序调度。
最后,Google ADK 提供了具备上下文记忆能力的 Runner 执行器(同时也支持自定义扩展实现)。在执行器内部,还提供了可插拔的 Hook 机制,允许开发者在流程执行的不同阶段进行拦截与增强。这种机制类似于 Spring 容器对 Bean 生命周期的扩展处理,例如 before、after 等阶段性回调,使得整个智能体运行过程具备更强的可控性与扩展能力。
3. 执行框架

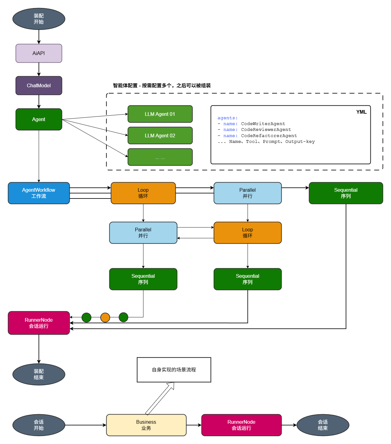
首先,在整体架构层面设计了一套 AI Agent 装配执行机制。该机制基于责任链模式与规则树通用模型构建,通过将装配流程拆解为可组合、可扩展的处理节点,实现装配逻辑的解耦与动态编排,从而增强系统的灵活性与可维护性。
之后,在实际使用层面,用户基于该脚手架初始化最小化的 AI Agent 工程骨架。随后,通过工程内的 yml 配置文件(如右侧所示示例配置),即可完成特定场景智能体的结构化装配。配置内容涵盖 API、Model、Tool 以及智能体装配策略等核心要素,使得智能体能力的组合与切换以声明式方式完成,而无需修改底层代码。
最后,在完成智能体基础能力装配后,用户可在 Business 模块中编写自身业务逻辑代码,与智能体能力进行深度融合,以满足具体业务诉求。例如:构建特定场景的 AI 客服系统、实现周期性监控巡检任务、开展运营数据的每日分析处理,或为各类软件系统提供智能体赋能(如 draw.io、SSH 工具、SFTP 工具等)。通过这种分层设计,各类业务场景均可低成本、快速接入智能体能力,实现智能化升级。